This website requires JavaScript.
Explore
Help
Sign in
swann
/
radi2025
Watch
1
Star
0
Fork
You've already forked radi2025
0
Code
Issues
Pull requests
Projects
Releases
Packages
Wiki
Activity
Actions
9d1c2b3033
radi2025
/
src
/
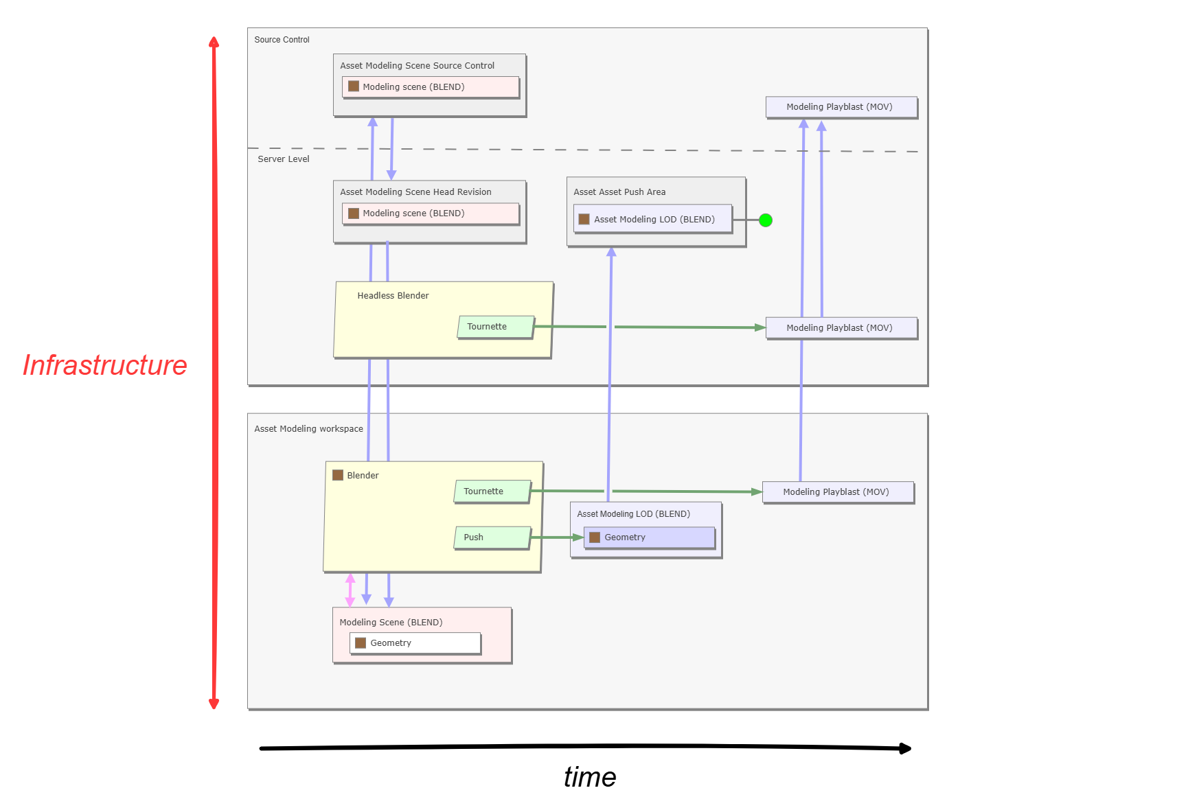
pipeline_pattern_explanation.png
s.martinez
9d1c2b3033
doc: initial commit
2025-11-10 13:47:11 +01:00
147 KiB
1730x1180px
Raw
History